Programmieren neu gedacht
Ein starkes Programmiersystem muss vor allem eines sein: einfach zu bedienen, schnell zu erlernen und flexibel erweiterbar. Genau das leistet NC-FOX – die intelligente Lösung von STAR für die komfortable Steuerungsprogrammierung von CNC-Drehautomaten.
FOX EDIT / FOX MULTI-EDIT FOX
Edit ist ein komfortabler und leistungsstarker Editor zur Erstellung von NC-Programmen für star* CNC-Drehautomaten. Ein Klick auf die Achsen bzw. Revolver der Maschinen-Kinematik und FOX Edit macht automatisch Bearbeitungsvorschläge.
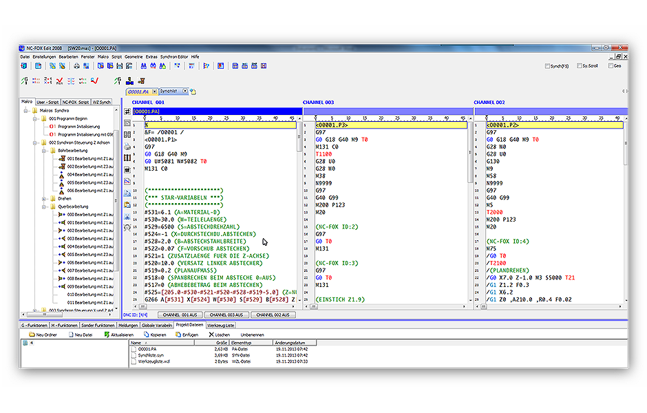
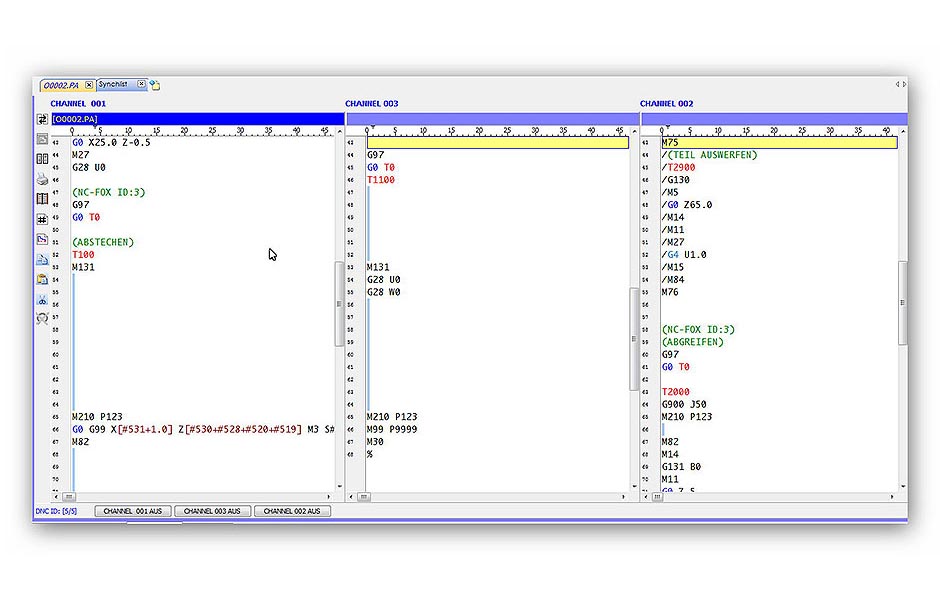
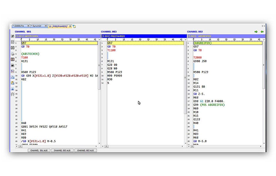
Mit dem FOX Multi-Edit Modul das in den Editor integriert wurde, lassen sich auch komplexe Mehrkanal-Maschinen auf einfachste Art Programmieren. Muss gerade eine simultane Bearbeitung mit 2 oder mehr Revolvern gemacht werden, setzt FOX Multi-Edit automatisch die passenden Synchronmarken.
- Erstellen der NC-Programme mittels NC-FOX Makros, diese können vom Anwender selbst erstellt, angepasst und erweitert werden
- Es lassen sich beliebig viele NC-Programme gleichzeitig öffnen und bearbeiten
- Optimales Programmieren von Mehrkanal Maschinen
- Synchrone Darstellung der NC-Programme direkt im Editor
- Prüfen von Synchronisierungsfehlern
- Textbausteine können direkt per selbstdefinierten Befehl eingefügt werden
- Maschinenhandbuch integrierbar in den Editor
- G und M Funktionsliste
- Integrierter Geometrieprozessor zur Umwandlung und Weiterbearbeitung von NC-Programmteilen mit Berechnung fehlender Punkte und Erstellung des Konturzuges
FOX MANAGER

FOX Manager ist die Schaltzentrale des NC-FOX Softwarepakets. Mit diesem Modul werden Stammdaten gepflegt, Benutzer und Programme verwaltet und der Daten-Import und -Export gesteuert.
- Verwalten von NC-Programmen, optimiert für Mehrkanalmaschinen
- Historie Funktionen
- Programme-Sperre/-Freigabe
- Masterprogrammverwaltung
- Übertragen von NC-Programmen via RS232, USB, SRAM, FTP, LAN, Fanuc Focas (in Kürze)
- Eigene Benutzerverwaltung
- Programm Vergleich
Dieser Baustein kann aber auch gänzlich durch eine kundenseitig vorhandene Programmverwaltung ersetzt werden.
VORTEIL: Ein einheitliches Programm zur Verwaltung – keine Einarbeitung, keine unterschiedlichen Ansichten, keine zusätzliche Einarbeitung.
FOX TOOLS

FOX Tools ist die Werkzeugverwaltung von NC-FOX, die speichert wo und auf welcher Station das jeweilige Werkzeug eingesetzt wurde und den Anwender bei der wiederholten Einrichtung der Maschinen unterstützt.
Vielfältige Funktionen geben die Möglichkeit die in FOX Tools hinterlegte Formulare individuell anzupassen und ergänzende Informationen wie beispielsweise Lagerort, Bestellbezeichnungen, Lieferant etc. zu hinterlegen.
FOX CALC

Das Modul FOX Calc ermöglicht es die Bearbeitungszeit programmierter Werkstücke exakt zu errechnen um diese als Kalkulationsfaktor in die Angebotserstellung einfließen zu lassen.























